[edit] See this post too [/edit] On an OBIEE server run
nohup obiee/systemsmanagement/runagent.sh &
and then run jconsole (make sure you’ve set the DISPLAY first if you’re running it from UNIX). NB: if you don’t have jconsole in your path you can search for it:
$whereis jconsole
jconsole: /opt/java1.5/bin/jconsole /opt/java6/bin/jconsole</span>
You should find it under your java/bin directory
You should get this kind of connection dialog:
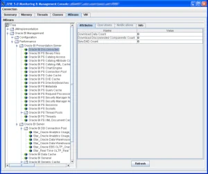
Click connect, and the console will launch. From here click on the MBeans tab, where you’ve got access to performance and configuration data 
You can connect to the agent remotely too, but to do this you need to amend runagent.sh script: On the java_cmd line replace
-Dcom.sun.management.jmxremote
with
-Dcom.sun.management.jmxremote -Dcom.sun.management.jmxremote.port=9980 -Dcom.sun.management.jmxremote.authenticate=false -Dcom.sun.management.jmxremote.ssl=false
See here for more information on configuring jmx
The BI Management Pack uses the agent for collecting its data. The data is also accessible at http://[server]:[port]/analytics/saw.dll?perfmon (hat-tip: John Minkjan)